member 会员开发
用于会员开发:会员账户类型、会员等级权益、会员签到礼包、会员成长值规则、会员积分规则等
文件位置

account_change_type.php 会员账户类型开发
开发者可以根据插件业务需求,定义会员账户类型,用来区分账户的变动逻辑
注意:文件名称必须是account_change_type.php,框架会寻找所有插件下的这个文件,进行加载



benefits.php 会员等级权益开发
会员等级权益内容可以根据自身业务需求进行扩展
注意:文件名称必须是benefits.php,框架会寻找所有插件下的这个文件,进行加载


gift.php 会员签到礼包开发
签到活动中可以设置奖励内容,开发者可以根据自身业务需求进行扩展
注意:文件名称必须是gift.php,框架会寻找所有插件下的这个文件,进行加载


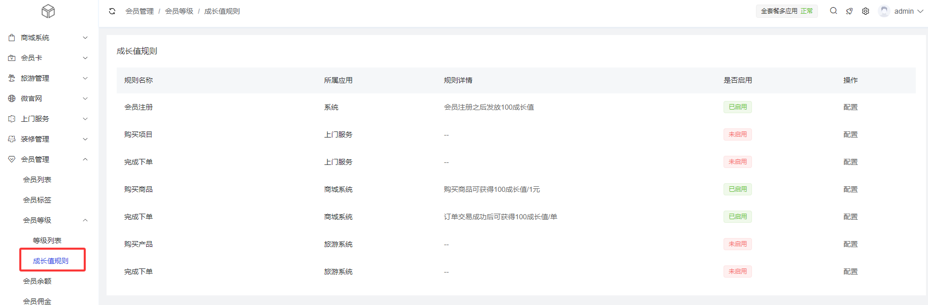
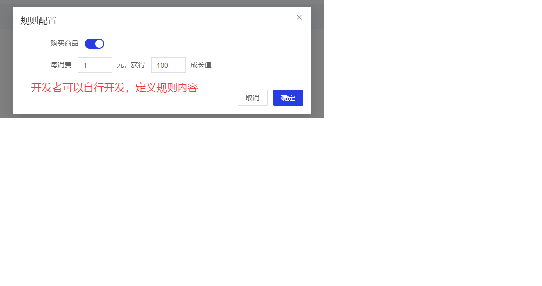
growth_rule.php 会员成长值规则开发
开发者可以根据自身业务需求,进行会员成长值规则的扩展开发
注意:文件名称必须是growth_rule.php,框架会寻找所有插件下的这个文件,进行加载




point_rule.php 会员积分规则开发
开发者可以根据自身业务需求,进行会员积分规则的扩展开发
注意:文件名称必须是point_rule.php,框架会寻找所有插件下的这个文件,进行加载




