upgrade 插件版本升级
开发者开发插件,开发功能,打包升级
概述
插件在更新迭代版本时,可能需要进行业务升级,此时可以针对版本的兼容性问题进行处理:可以处理升级版本后的业务逻辑代码或者执行更新SQL
之前版本升级到当前版本需要做的业务处理
升级sql文件位置:niucloud/addon/插件/app/upgrade/
里面的子目录为当前版本号,命名规范:前缀为v+版本号
例如,插件版本号为v1.1.0,那么目录名称就是v110 
如果插件在更新迭代版本时存在兼容性问题,需要处理升级版本后的业务逻辑代码。可以在对应版本号的目录下,创建一个upgrade.php文件,在文件中编写处理业务逻辑的代码。 
php
<?php
namespace addon\shop\app\upgrade\v148;
class Upgrade
{
public function handle()
{
// todo 处理版本升级后的业务逻辑代码
}
}更新sql
如果插件在更新迭代版本时存在兼容性问题,可以执行更新SQL文件,文件名称必须是 upgrade.sql。
注意:要去掉数据表前缀,不需要 {prefix}。

同步完整包sql

更新info.json中的插件版本号

打包插件,发布到应用市场
后台执行打包操作,请参考打包插件
插件打包后在官网上架,请参考官网上架
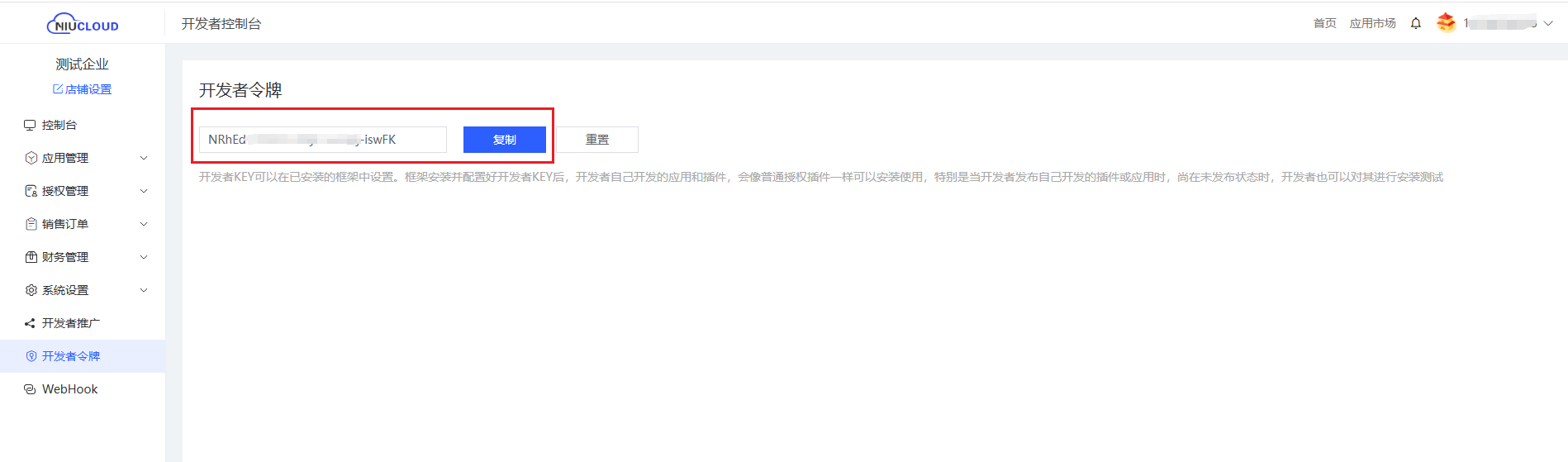
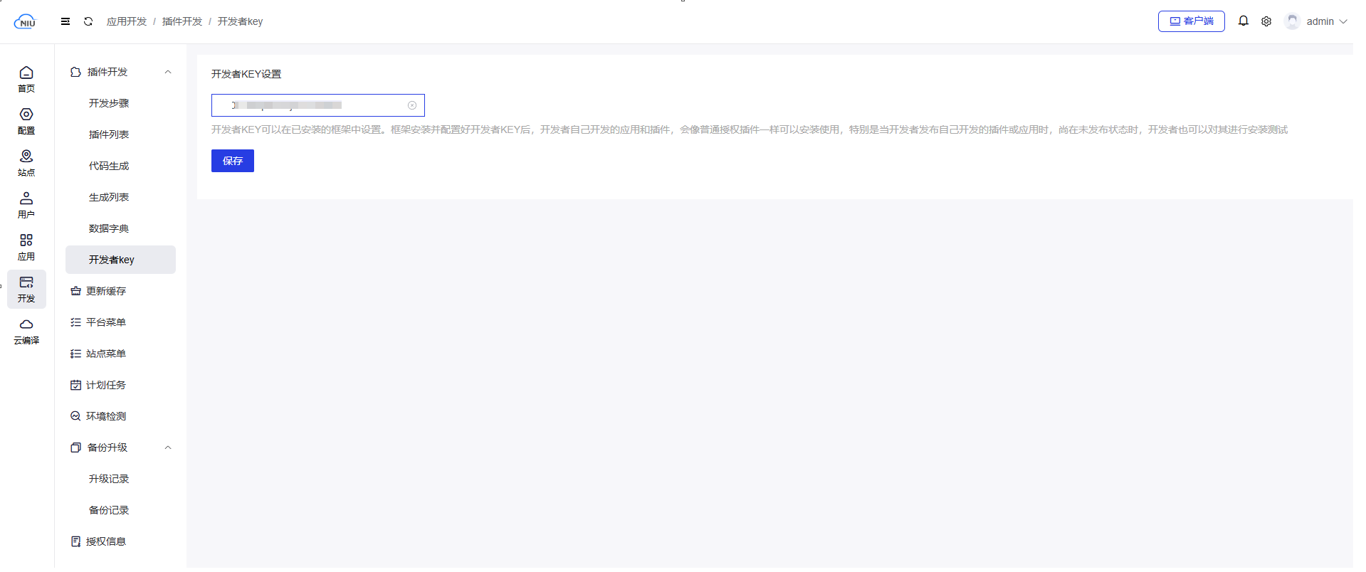
注意:开发者发布自己开发的插件或应用前,开发者可以在后台配置开发者key,对其进行安装测试
在开发者控制台 - 开发者令牌 - 复制开发者key
后台 - 开发 - 开发者key - 配置开发者key
框架安装并配置好开发者key后,新开发的插件可以正常安装测试。测试无误后,即可发布到应用市场。
用户升级插件
用户购买插件后,即可在应用市场中升级插件。
在后台 - 应用 - 可更新 点击一键升级 
