分销介绍
一、功能介绍
分销是一种裂变营销工具,通过激励用户推广商品并获得佣金,帮助商家扩大销售渠道、降低获客成本、提升品牌影响力和销售额。商家可以设置合理的佣金比例和分销规则,吸引更多用户成为分销商,形成销售网络。
二、操作流程

三、功能说明
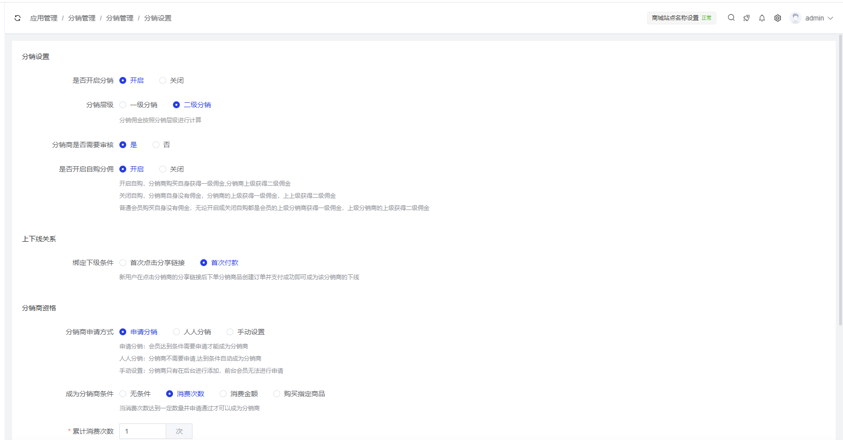
1. 自购分佣
- 开启自购,分销商购买自身获得一级佣金,分销商上级获得二级佣金
- 关闭自购,分销商自身没有佣金,分销商的上级获得一级佣金,上上级获得二级佣金
- 普通会员购买自身没有佣金,无论开启或关闭自购都是会员的上级分销商获得一级佣金,上级分销商的上级获得二级佣金
2. 返佣规则
A推广B,B推广了C;
- 开启自购分佣:B购买商品后,B获得一级返佣,A获得二级返佣;C购买了商品,C获得一级返佣,B获得二级返佣
- 关闭自购分佣:C购买了商品,B获得一级返佣,A获得二级返佣
3.上下线关系
绑定下级条件
- 首次点击分享链接:新用户在点击分销商的分享链接后即可成为该分销商的下线
- 首次付款:新用户在点击分销商的分享链接后下单分销商品创建订单并支付成功即可成为该分销商的下线
⚠️ 注:不返佣金的情况: (1)用户没有推广员身份(指定分销情况下)
(2)产品售价为0时,不返佣
(3)下级用户购买拼团、砍价、秒杀商品时,没有返佣
(4)下级用户购买商品后,没有确认收货时,暂不返佣;确认收货之后才会返佣
4.分销商申请方式
申请方式:申请分销、人人分销、手动设置 申请分销:会员达到条件需要申请才能成为分销商 人人分销:分销商不需要申请,达到条件自动成为分销商 手动设置:分销商只有在后台进行添加,前台会员无法进行申请 成为分销商条件
- 无条件:不需要任何条件,申请注册即可成为分销商
- 消费次数:当消费次数达到一定数量并申请通过才可以成为分销商
- 消费金额:当消费金额达到一定数量并申请通过才可以成为分销商
- 购买指定商品:商品任选其一购买即可成为分销商
- 消费条件支持选择付款后/订单完成
5.分销商申请设置
可选择显示/隐藏申请协议 支持上传申请页面顶部图片(建议尺寸:750*337像素) 支持设置协议内容
