退款售后
一、功能介绍
用于管理买家发起的退款申请和售后处理流程,帮助商家高效处理订单退款、退货等售后事务,维护良好的客户关系。
二、操作流程
商城系统 > 订单管理 > 退款售后

三、功能说明
1. 订单退款方式
a. 商家未发货,买家申请售后/买家待去门店提货
- 买家可在订单详情页点击“申请退款”按钮,只支持仅退款
- 填写退款原因、退款金额(全额退款)、上传凭证(选填)、补充描述(选填),点击“提交”即可申请退款

b. 商家已发货,买家申请售后
- 物流配送、同城配送订单(支持仅退款、退货退款)
- 其他订单(支持仅退款)

2.仅退款订单售后
用户申请仅退款售后,商家可于申请退款-订单详情-售后信息中同意、拒绝退款或关闭售后

- 同意退款:可自定义退款金额(全额退款/部分退款)
- 拒绝退款:须填写拒绝原因(不超过200个字符)
- 关闭售后:建议先与用户沟通协商,确认后再关闭售后流程


3.退货退款订单售后
步骤一: 用户申请退款退货后,商家可于申请退款-订单详情-售后信息中同意、拒绝售后或关闭售后

- 同意退款:可自定义退款金额(全额退款/部分退款)/退货地址(支持选择)
- 拒绝退款:须填写拒绝原因(不超过200个字符)
- 关闭售后:建议先与用户沟通协商,确认后再关闭售后流程
步骤二:商家同意售后后,买家需在订单详情页点击【填写发货物流】,输入物流信息

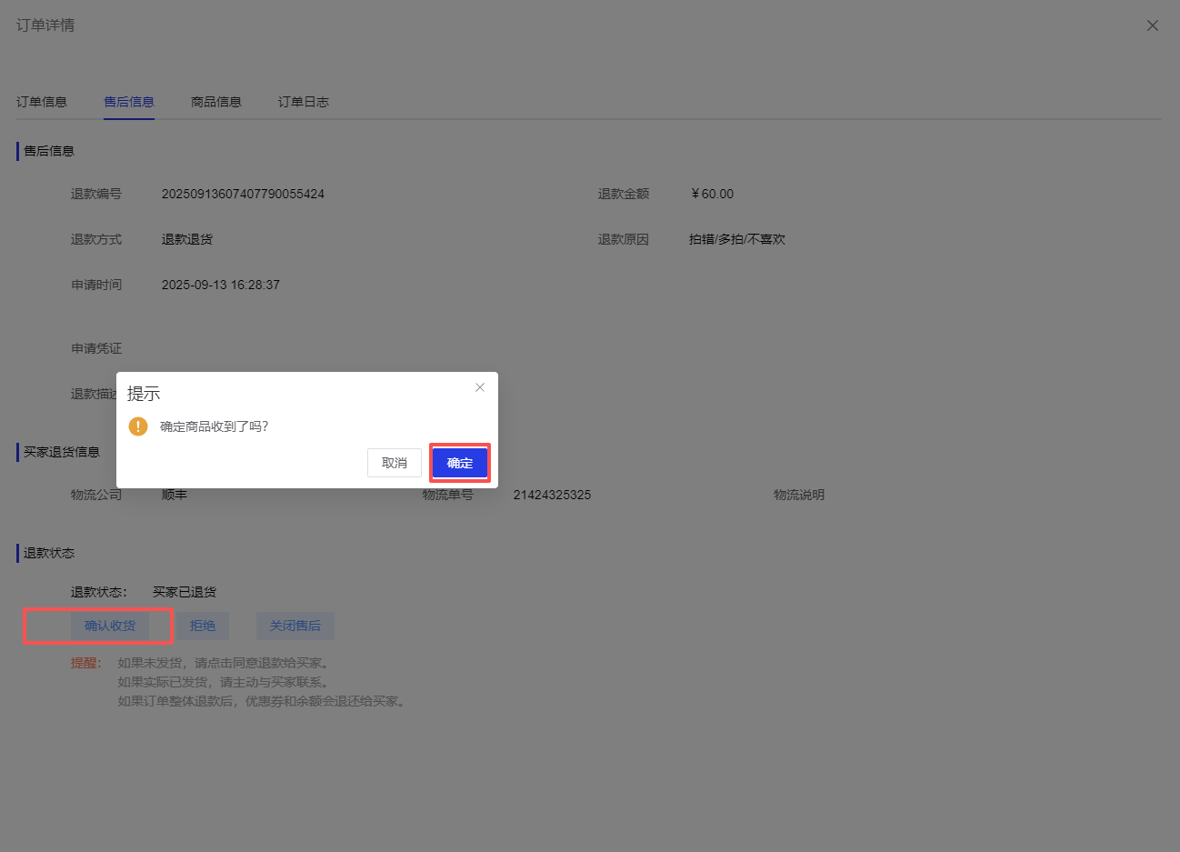
步骤三:商家可在卖家待收货订单中确认收货,退款退还给买家

4.订单部分退款
当订单存在多件商品只退款其中n件的情况下,退款的订单进入售后订单中

5.导出列表数据
点击【导出列表】,支持查看售后订单中退款单号、会员昵称、退款方式、申请退款金额、退货商品信息、退货数量、实际退款金额。退款原因等信息
- 导出文件通常为Excel格式(.xlsx),方便商家进行数据处理和分析
- 导出的数据范围将根据当前页面的筛选条件和搜索结果确定


6.查看订单详情
点击【查看详情】,可查看售后订单的订单信息、售后信息、商品信息、订单日志。
- 点击订单信息-订单编号,可查看订单详情
- 点击售后信息,可进行退款售后操作

四、注意事项
- 如果未发货,请点击同意退款给买家。
- 如果实际已发货,请主动与买家联系。
- 如果订单整体退款后,优惠券和余额会退还给买家。
- 商家拒绝退款申请,买家可再次修改退款以再次申请退款
