服务保障
概述
服务保障是平台为提升用户信任度和服务质量而提供的重要功能模块。通过设置各种服务保障措施,商家可以向用户承诺服务质量、售后保障等内容,从而增强用户信心,促进交易达成。
功能说明
服务保障功能允许商家定义并展示各类承诺,如品质保证、售后保障、服务承诺等,这些承诺将在服务项目展示页面中清晰呈现给用户。
服务保障列表


服务保障列表页面展示了所有已创建的服务保障信息,并提供管理操作功能。
字段说明
| 字段名称 | 说明 |
|---|---|
| 保障名称 | 服务保障的名称,用于标识不同类型的保障 |
| 封面图片 | 服务保障的图标或图片,用于直观展示 |
| 保障内容 | 详细的服务保障条款和承诺内容 |
| 操作 | 提供编辑和删除功能按钮 |
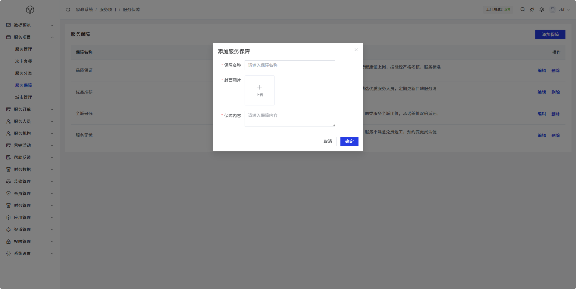
添加/编辑服务保障
流程

点击页面右上角的"添加保障"按钮,打开添加对话框
填写"保障名称"(必填)
上传"封面图片"(必填),建议使用清晰的图标
输入"保障内容"(必填),详细描述保障条款
点击"确定"按钮完成添加,新添加的服务保障将显示在列表中
