好友助力活动列表
活动列表页面
活动列表页面用于管理所有好友助力活动,支持搜索筛选、状态查看和批量操作等功能。

搜索栏
- 活动名称:输入活动名称进行关键词搜索
- 活动时间:选择开始时间和结束时间范围进行筛选
- 搜索按钮:点击后根据输入条件筛选活动列表
- 重置按钮:清空所有搜索条件,恢复默认显示
状态标签
- 全部:显示所有状态的活动
- 未开始:仅显示尚未开始的活动
- 进行中:仅显示正在进行的活动
- 已结束:仅显示已经结束的活动
列表操作
- 全选当前页:勾选当前页所有活动
- 批量设置详情模板:为选中的活动批量设置详情模板

活动列表字段
- 活动名称:显示活动的名称
- 商品信息:显示参与活动的商品信息,包括商品图片和商品名称
- 活动类型:显示活动类型(砍价或助力)
- 活动时间:显示活动的开始时间和结束时间
- 活动状态:显示活动当前状态(未开始、进行中、已结束)
- 创建时间:显示活动创建的时间
- 操作:提供单个活动的操作按钮
操作按钮
- 推广:点击后进入活动推广页面,可获取活动推广链接和二维码
- 编辑:点击后进入活动编辑页面,修改活动信息
- 统计:查看活动的详细统计数据,包括参与人数、助力次数等
- 订单:查看参与该活动的所有订单
- 更多:展开更多操作选项
添加活动页面
添加活动页面分为多个标签页,用于配置活动的各项参数。
活动信息标签

基本信息
- 活动名称:设置活动的名称,用于在前台展示,最多20个字符
- 活动图片:上传活动的展示图片,支持点击上传
- 活动时间:设置活动的开始时间和结束时间,活动结束时间必须大于开始时间
活动类型
- 砍价:选择砍价模式,用户可以通过分享获得好友砍价
- 助力:选择助力模式,用户可以通过分享获得好友助力
活动时效设置
- 发起有效期:设置用户发起助力后的有效时间,包括日、时、分三个维度
- 条件达成后价格保留时间:设置用户达成条件后,优惠价格的保留时间
每日限制
- 每人每日发起次数:设置每个用户每天可以发起助力的次数
- 每人每日砍价/助力次数:设置每个用户每天可以帮助他人砍价或助力的次数
砍价设置(砍价模式)
- 发起者是否可砍价:设置活动发起者是否可以自己参与砍价
- 砍价金额方式:
- 随机减钱:系统随机生成砍价金额
- 固定金额:设置固定的砍价金额
- 最大帮砍人数:设置单个活动最多可以有多少人帮忙砍价
- 砍价福利:设置砍价成功后的福利,可选择积分或余额
- 活动对象:设置活动的对象(全部/指定标签/指定等级)
助力设置(助力模式)
- 发起者是否可助力:设置活动发起者是否可以自己参与助力
- 最大助力人数:设置单个活动最多可以有多少人帮忙助力
- 阶梯设置:添加多个阶梯,每个阶梯设置不同的折扣或积分奖励
- 第N人助力:设置达到该阶梯所需的助力人数
- 折扣:设置达到该阶梯后的折扣比例
商品信息标签

商品信息标签页用于管理参与活动的商品,支持导入商品和添加新商品。
商品管理方式
- 导入商品:批量导入商品到活动中
- 添加商品:直接添加新的商品到活动中
添加商品弹窗
点击"添加商品"按钮后,弹出商品添加窗口,包含以下标签页: 
基础信息标签
- 商品名称:输入商品的名称,最多60个字符
- 商品副标题:输入商品的副标题,最多100个字符
- 商品图片:上传商品的主图,支持点击上传
- 商品视频:输入商品视频的链接地址
- 商品详情模板:选择商品详情的模板
- 是否需要审核:设置商品是否需要审核
- 单位:设置商品的单位,默认为:件
规格信息标签
规格信息标签支持单规格和多规格两种模式: 
单规格模式
- 规格类型:选择"单规格"
- 原价:设置商品的原价
- 助力价:设置参与助力活动的价格
- 商品库存:设置商品的库存数量
- 每单限购:设置每个订单最多可以购买的数量
- 每人限购:设置每个用户最多可以购买的数量
- 虚拟销量:设置商品的虚拟销量数量
- 虚拟浏览量:设置商品的虚拟浏览量
- 虚拟收藏数:设置商品的虚拟收藏数量
多规格模式

- 规格类型:选择"多规格"
- 商品规格:添加多个商品规格,每个规格包含名称和值(如:颜色-红色、尺寸-M等)
- 添加规格值:点击添加新的规格值
商品详情标签

- 商品详情:使用富文本编辑器编辑商品的详细描述,支持文本格式化、图片插入等功能
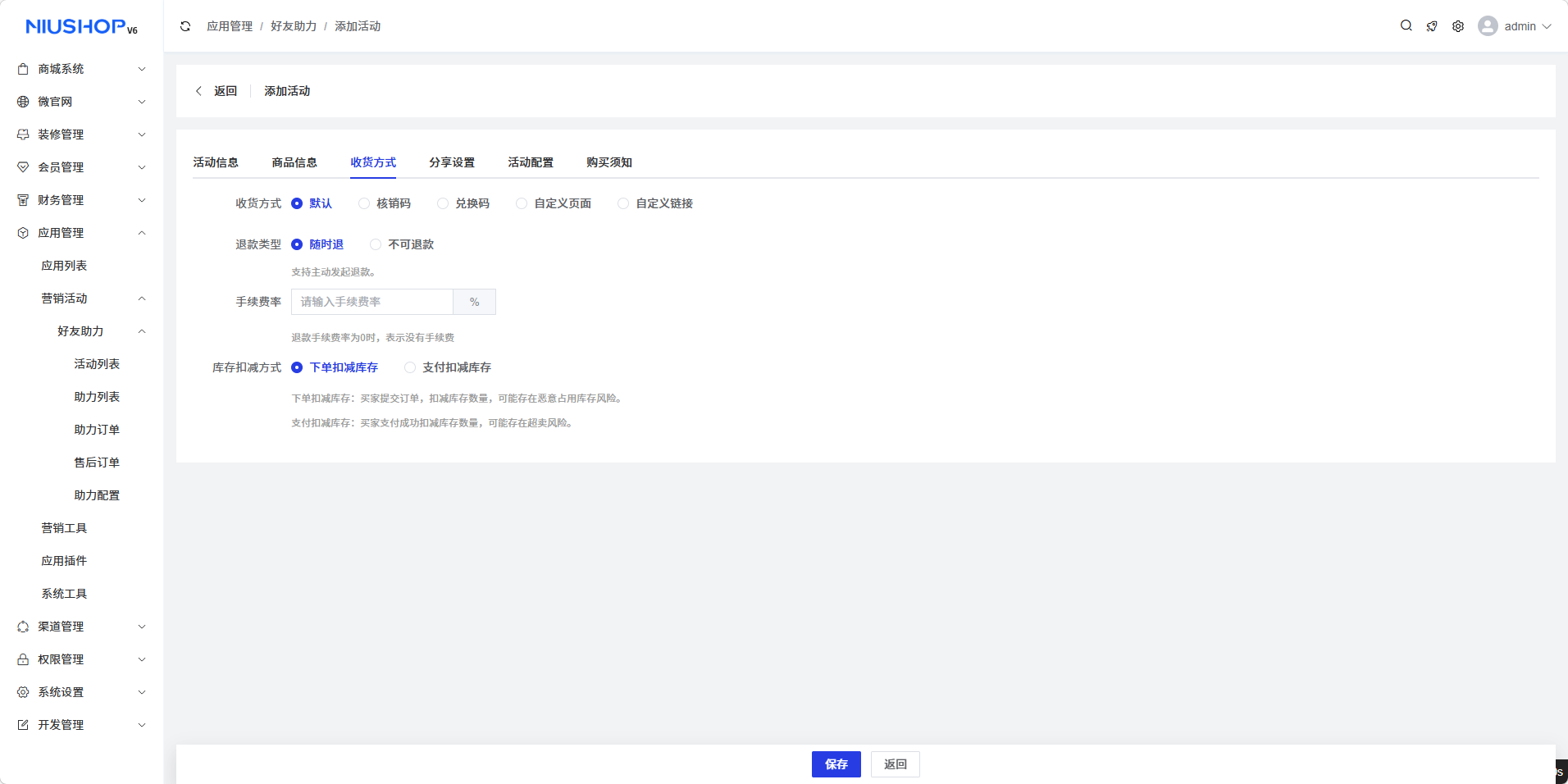
收货方式标签
收货方式标签页用于设置活动商品的收货方式,支持多种模式:默认、核销码、兑换码、自定义页面、自定义链接。
默认模式
默认模式下,用户购买商品后通过常规的配送方式收货。
- 退款类型:
- 随时退:用户可以随时申请退款
- 不可退款:用户购买后不可申请退款
- 手续费率:设置退款时收取的手续费比例
- 库存扣减方式:
- 下单扣减库存:用户提交订单时扣减商品库存
- 支付扣减库存:用户支付成功后扣减商品库存
核销码模式
核销码模式下,用户购买后获得核销码,需到店核销使用。
- 核销类型:
- 指定几天过期:设置核销码的有效期
- 指定时间过期:设置核销码的具体过期时间
- 过期时间:设置核销码的过期天数
- 核销次数:设置每个核销码可以核销的次数
- 退款类型:
- 随时退:用户可以随时申请退款
- 不可退款:用户购买后不可申请退款
- 随时退-过期自动退:用户可随时退款,过期自动退款
- 随时退-过期不可退:用户可随时退款,过期后不可退款
- 手续费率:设置退款时收取的手续费比例
- 库存扣减方式:
- 下单扣减库存:用户提交订单时扣减商品库存
- 支付扣减库存:用户支付成功后扣减商品库存
兑换码模式
兑换码模式下,用户购买后获得兑换码,需上传文件进行兑换。
- 兑换码文件地址:上传兑换码文件,支持批量导入
- 下载模板文件:下载兑换码模板文件,用于批量导入
- 退款类型:
- 随时退:用户可以随时申请退款
- 不可退款:用户购买后不可申请退款
- 手续费率:设置退款时收取的手续费比例
- 库存扣减方式:
- 下单扣减库存:用户提交订单时扣减商品库存
- 支付扣减库存:用户支付成功后扣减商品库存
自定义页面模式
自定义页面模式下,用户购买后跳转到自定义页面。
- 自定义页面:选择自定义的页面地址
- 退款类型:
- 随时退:用户可以随时申请退款
- 不可退款:用户购买后不可申请退款
- 手续费率:设置退款时收取的手续费比例
- 库存扣减方式:
- 下单扣减库存:用户提交订单时扣减商品库存
- 支付扣减库存:用户支付成功后扣减商品库存
自定义链接模式
自定义链接模式下,用户购买后跳转到自定义链接。
- 链接:输入自定义的跳转链接地址
- 退款类型:
- 随时退:用户可以随时申请退款
- 不可退款:用户购买后不可申请退款
- 手续费率:设置退款时收取的手续费比例
- 库存扣减方式:
- 下单扣减库存:用户提交订单时扣减商品库存
- 支付扣减库存:用户支付成功后扣减商品库存
分享设置标签

分享设置标签页用于配置活动的分享信息,支持设置多种分享场景的内容。
分享设置(已发起)
- 分享标题:设置发起人分享时显示的标题,最多100个字符
- 使用默认标题:点击使用系统默认的分享标题
- 分享内容:设置发起人分享时显示的描述文案,最多500个字符
- 使用默认内容:点击使用系统默认的分享内容
分享设置(普通)
- 分享标题:设置助力者分享时显示的标题,最多100个字符
- 使用默认标题:点击使用系统默认的分享标题
- 分享内容:设置助力者分享时显示的描述文案,最多500个字符
- 使用默认内容:点击使用系统默认的分享内容
活动配置标签

活动配置标签页用于设置活动的视觉效果和背景音乐。
- 背景音乐:选择活动页面播放的背景音乐
- 背景图片地址:输入活动页面的背景图片地址,支持上传图片
- 背景特效:选择活动页面的背景特效类型
购买须知标签

购买须知标签页使用富文本编辑器来编辑活动的购买须知内容,支持丰富的文本格式化功能。
