Skip to content

授权信息

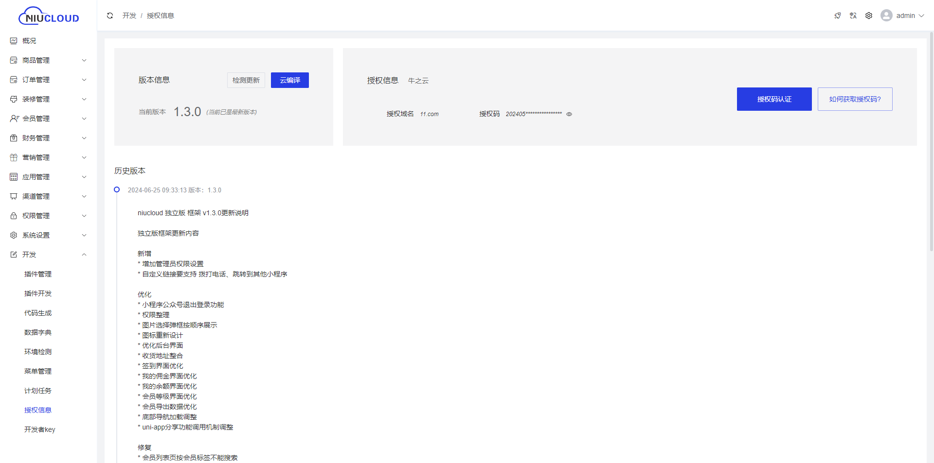
授权信息内展示框架的版本信息,可以在此处查看每次升级的版本更新说明,也可以再此处绑定授权认证信息,此处也可以云编译框架,例如,更新升级插件时,框架也升级了,需要在授权信息出云编译框架内容后再升级编译插件内容。