公众号配置
1.公众号配置需点开--渠道管理--微信公众号--点击配置
2.输入配置信息,单击保存即可配置完成
2.1公众号信息配置
登录微信开发者平台https://developers.weixin.qq.com/platform
选择我的业务与服务,下拉选择服务号
将下图的公众号名称和原始ID粘贴到后台

2.2公众号开发信息
将下图的粘贴AppID到后台的开发者ID,AppSecret粘贴到后台的开发者密码

2.3消息推送配置
将URL粘贴到微信开发者平台的URL里
注意:消息推送token验证,需要后台保存后再去微信公众平台验证保存

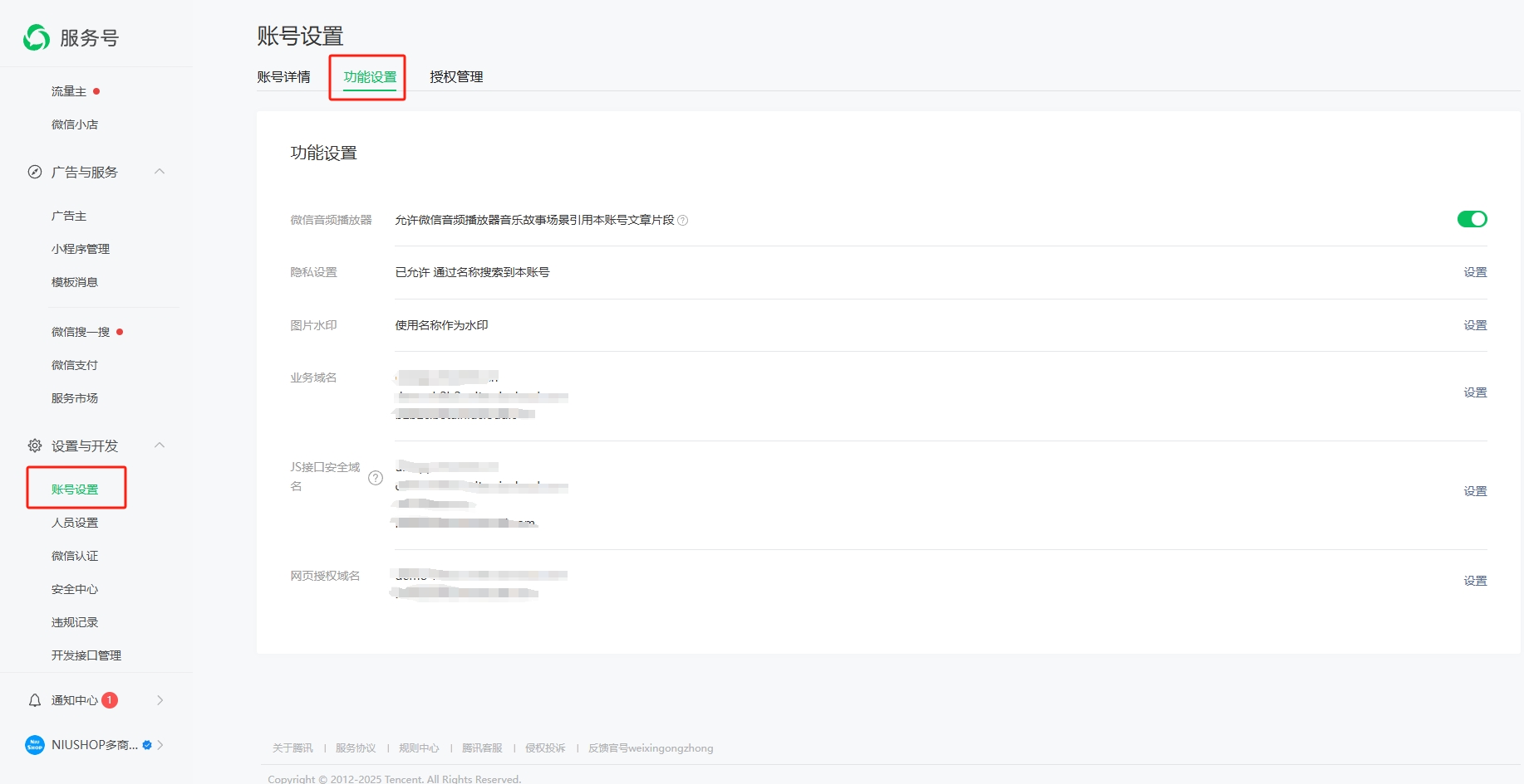
2.4功能设置
注意:功能设置中的**业务域名**、**JS接口安全域名**、**网页授权域名**都必须在微信公众平台中设置
登录微信公众平台 (qq.com),侧边菜单选择设置与开发--账号设置--功能设置
**业务域名**、**JS接口安全域名**、**网页授权域名**分别点击设置将域名复制到此处,后点击保存即可配置成功

2.5 将8.130.66.240写进IP白名单内即可配置成功

