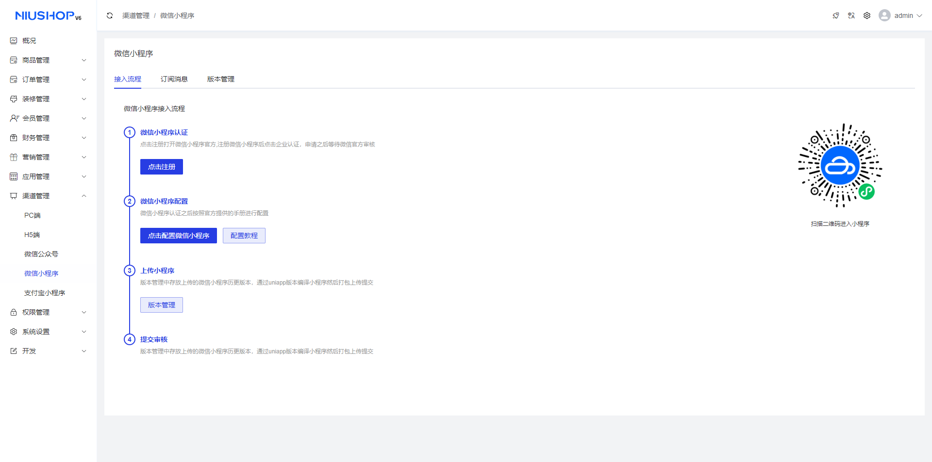
微信小程序
此处用于配置和云上传小程序内容
1.点击注册:即可跳转到微信公众平台官网
2.点击配置微信小程序:配置文档详见https://e.gitee.com/niuteam/repos/niuteam/v6-operation-manual/blob/c2e8c1032e69c5b8c055513359e3f751002f21c1/yi-3001-xiao-cheng-xu-pei-zhi.md
3.配置教程:可查看如何配置教程
4.版本管理:点击版本管理,跳转到版本管理页面,配置完成后,点击一键云端发布。本地发布需要先将uni-app编译成微信小程序,然后使用微信开发者工具进行上传。发布文档详见https://e.gitee.com/niuteam/repos/niuteam/v6-operation-manual/blob/c2e8c1032e69c5b8c055513359e3f751002f21c1/er-3001-xiao-cheng-xu-yun-shang-chuan-pei-zhi.md

