Skip to content

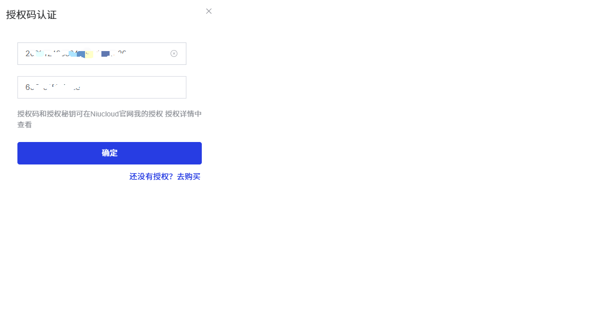
授权绑定

授权购买以及授权绑定

1、登录官方https://www.niucloud.com/,购买产品,即可获得授权码

2、在后台授权信息处绑定授权码

3、授权绑定后,在框架中已购买应用中就会出现在官网购买的应用

4、点击下载插件,下载成功后可直接安装应用/插件


特别说明:如果你的插件来源不是官方购买的,比如自己开发的或者从别人手里拷贝过来的,那么就不需要上面得绑定授权码流程!!!


基于 MIT 协议发布