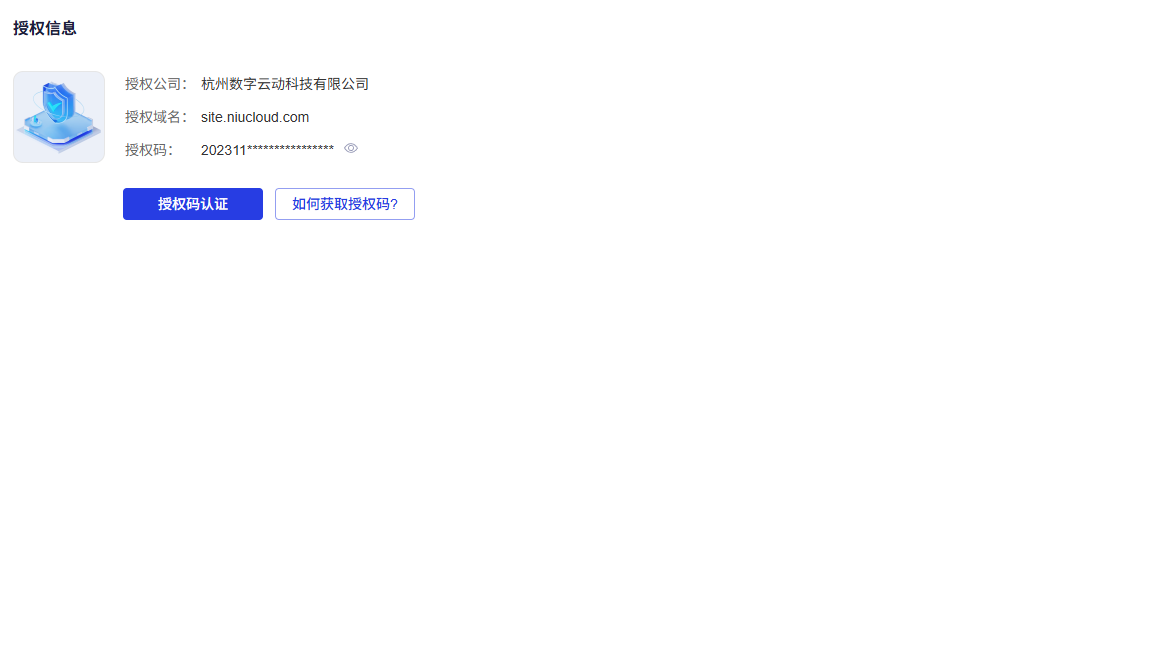
授权信息
该功能主要用于查看授权信息、进行授权码认证以及获取授权码。
功能概述

授权码认证
用于输入授权码和授权密钥进行系统授权认证。
操作步骤:
点击"授权码认证"按钮。
在弹出的认证对话框中,输入完整的授权码和授权密钥。
点击"确定"按钮提交认证信息。
注意事项:
授权码和授权密钥可在NiuCloud官网的授权-授权详情中查看。
如果还没有授权,则去购买。
如何获取授权码
用于了解获取授权码的途径和方法。
操作步骤:
可选择点击"去应用市场逛逛"按钮前往应用市场购买应用获取授权。
或点击"关闭"按钮关闭对话框。
获取授权码说明:
在官方应用市场购买任意一款应用,即可获得授权码。
输入正确授权码认证通过后,即可支持在线升级和其它相关服务。
