万能表单
功能概述
用于创建和管理自定义表单,支持多种表单类型和灵活的字段配置,方便收集用户信息。
主界面介绍
表单列表

搜索功能
表单名称:输入框,用于搜索特定名称的表单。
表单类型:下拉选择框,可选择特定类型的表单进行筛选。
搜索:点击后根据输入的搜索条件筛选表单。
重置:点击后清空所有搜索条件,恢复默认状态。
操作按钮
添加表单:点击后进入创建新表单页面。
列表列信息
显示已创建的表单列表,包含以下列:
复选框:用于多选表单进行批量操作。
表单名称:显示表单的名称。
表单类型:显示表单的类型。
状态:显示表单的状态(如启用、禁用)。
更新时间:显示表单的最后更新时间。
操作:包含编辑、推广、详情、更多等按钮。
创建表单
点击"添加表单"按钮后,进入创建新表单页面,可进行以下操作: 
表单配置
对表单进行装修,装修请参考启动页装修按钮功能。
表单预览
在创建表单过程中,可实时预览表单在移动设备上的显示效果。
表单推广
在表单列表中,点击目标表单右侧的"推广"按钮,会弹出表单推广弹窗,支持以下推广方式:
H5推广

二维码:显示H5表单的二维码,用户扫码可访问表单。
推广链接:显示H5表单的链接,支持复制功能。
下载二维码:点击可下载H5表单的二维码图片。
微信小程序推广

小程序码:显示微信小程序表单的小程序码,用户扫码可在小程序中访问表单。
下载二维码:点击可下载微信小程序表单的小程序码图片。
数据与统计
在表单列表中,点击目标表单右侧的"详情"按钮,可查看表单的数据与统计信息。数据与统计模块包含以下子功能:
明细数据
显示所有表单提交的详细数据记录,包含: 
搜索功能:可根据填表人、填表时间范围进行搜索。
重置功能:清空所有搜索条件。
导出功能:支持将明细数据导出。
数据列:显示填表人信息、填表时间、日期范围、时间、时间范围、图片等字段。
操作列:支持删除单条记录。
分页功能:显示总记录数、每页显示条数选择、页码导航和前往指定页功能。
填表人统计
统计每个填表人的表单填写数量,包含: 
搜索功能:可根据填表人进行搜索。
重置功能:清空搜索条件。
导出功能:支持将统计数据导出。
数据列:显示填表人信息和总计(表单填写数)。
字段统计
按表单字段统计数据,支持展开/收起各字段的统计信息。 
提交成功页
在表单列表中,点击目标表单右侧的操作"更多"-"提交成功页",可设置表单提交后的成功页面展示内容。 
提示文字设置
显示文字消息:可选择是否显示提交成功后的提示文字。
默认提示:显示默认提示文字"填写成功"。
自定义提示:可自定义提示文字内容。
后续操作按钮设置
完成按钮:勾选后显示"完成"按钮,点击后进入首页。
返回按钮:勾选后显示"返回"按钮,点击后返回表单。
设置完成后,点击"保存"按钮保存配置。
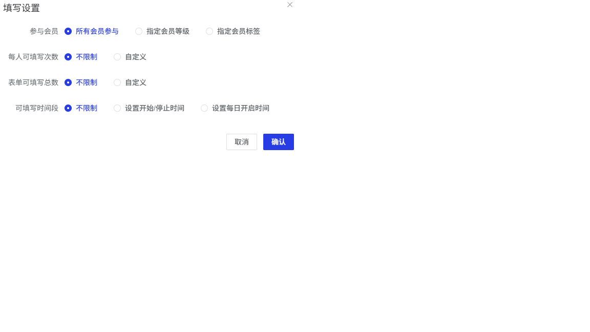
填写设置
在表单列表中,点击目标表单右侧的操作"更多"-"填写设置",可配置表单的填写权限和限制规则。 
参与会员设置
所有会员参与:所有会员均可填写表单。
指定会员等级:仅特定等级的会员可填写表单。
指定会员标签:仅带有特定标签的会员可填写表单。
填写次数限制
每人可填写次数:可选择"不限制"或"自定义"填写次数上限。
表单可填写总数:可选择"不限制"或"自定义"表单总填写次数上限。
填写时间限制
不限制:无时间限制,表单随时可填写。
设置开始/停止时间:可设置表单的开始和结束填写时间。
设置每日开启时间:可设置表单每天的开放填写时间段。
设置完成后,点击"确定"按钮保存配置,点击"取消"按钮放弃修改。
分享设置
在表单列表中,点击目标表单右侧操作的"更多"-"分享设置",可配置表单分享到微信平台的展示样式。
微信公众号分享设置

分享表单:显示当前正在设置分享的表单名称。
分享标题:设置分享到微信公众号时显示的标题,最多30个字符。
分享描述:设置分享到微信公众号时显示的描述内容,最多100个字符。
分享图片:上传分享到微信公众号时显示的封面图片。
微信小程序分享设置

分享表单:显示当前正在设置分享的表单名称。
分享标题:设置分享到微信小程序时显示的标题,最多30个字符。
分享图片:上传分享到微信小程序时显示的封面图片。
设置完成后,点击"确定"按钮保存配置,点击"取消"按钮放弃修改。
批量导出数据
在表单列表中,点击目标表单右侧操作的"更多"-"导出",会弹出确认对话框:
提示信息:显示"确定要导出数据吗?"的提示文字。
取消按钮:点击取消数据导出操作。
确定并导出按钮:点击确认并执行数据导出操作。
复制表单
在表单列表中,点击目标表单右侧操作的"更多"-"复制",会弹出确认对话框:
提示信息:显示"确定要复制该表单吗?"的提示文字。
取消按钮:点击取消表单复制操作。
确定按钮:点击确认并执行表单复制操作,系统会创建一个与原表单内容相同的新表单。
