计划任务
该功能用于查看、编辑、删除、执行计划任务以及查看任务执行日志。
功能概述

查看计划任务列表
功能说明:查看系统中所有计划任务的基本信息和状态。
操作步骤:
进入计划任务页面,即可查看所有计划任务的Key、名称、任务周期和任务状态。
可以使用搜索框和状态筛选来查找特定任务。
编辑计划任务

操作步骤:
在任务列表中找到需要编辑的任务,点击其操作列中的"编辑"按钮。
在弹出的编辑任务对话框中,修改任务配置:
选择任务模板
设置任务周期
选择是否启用任务
点击"确定"按钮保存修改。
根据页面顶部提示,使用命令
php think workerman重启以使修改生效。
删除计划任务
删除不需要的计划任务。
操作步骤:
在任务列表中找到需要删除的任务,点击其操作列中的"删除"按钮
系统提示确认后,点击”确定“按钮删除。
根据页面顶部提示,使用命令
php think workerman重启以使修改生效。
执行一次任务
立即执行一次计划任务,不等待任务周期。
操作步骤:
在任务列表中找到需要立即执行的任务,点击其操作列中的"更多"按钮。
在下拉菜单中选择"执行一次"。
系统将立即执行该任务。
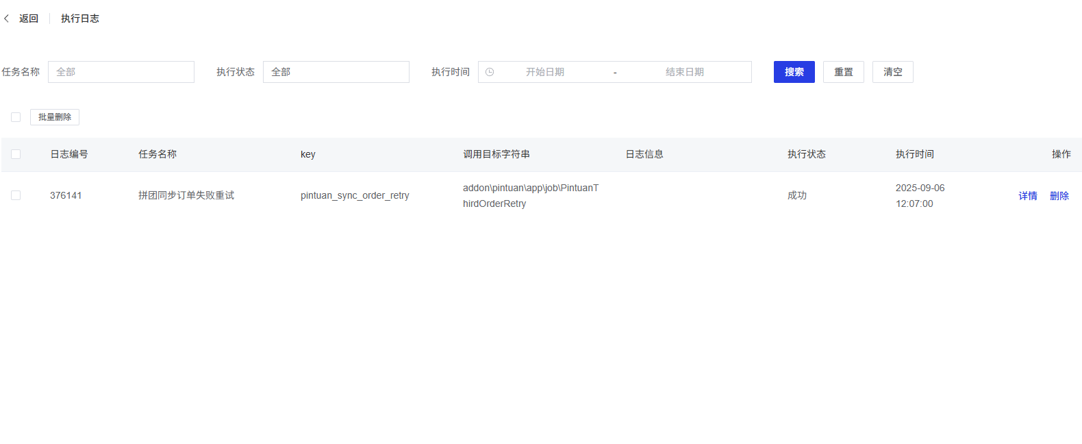
查看执行日志

操作步骤:
在任务列表中找到需要查看日志的任务,点击其操作列中的"更多"按钮。
在下拉菜单中选择"执行日志"。
进入执行日志页面,可以查看该任务的所有执行记录。
在执行日志页面,可以通过以下方式筛选和搜索日志:
任务名称
执行状态
执行时间范围
搜索
重置
清空
在执行日志列表中,可以查看每条记录的:
日志编号
任务名称
Key
调用目标字符串
日志信息
执行状态(成功/失败)
执行时间
可以点击每条记录的"详情"按钮查看执行详情,或点击"删除"按钮删除该条日志。
可以通过勾选多条记录,点击"批量删除"按钮删除多条日志。
添加任务
添加新的计划任务。
操作步骤:
点击页面顶部的"添加任务"按钮,弹出新建任务对话框。
在对话框中,配置新任务的模板、执行周期和启用状态。
重置计划任务
重置所有计划任务到系统默认状态。 操作步骤:
点击页面顶部的"重置计划任务"按钮。
系统提示确认后,点击"确定"按钮。
根据页面顶部提示,使用命令
php think workerman重启以使修改生效。
