Skip to content

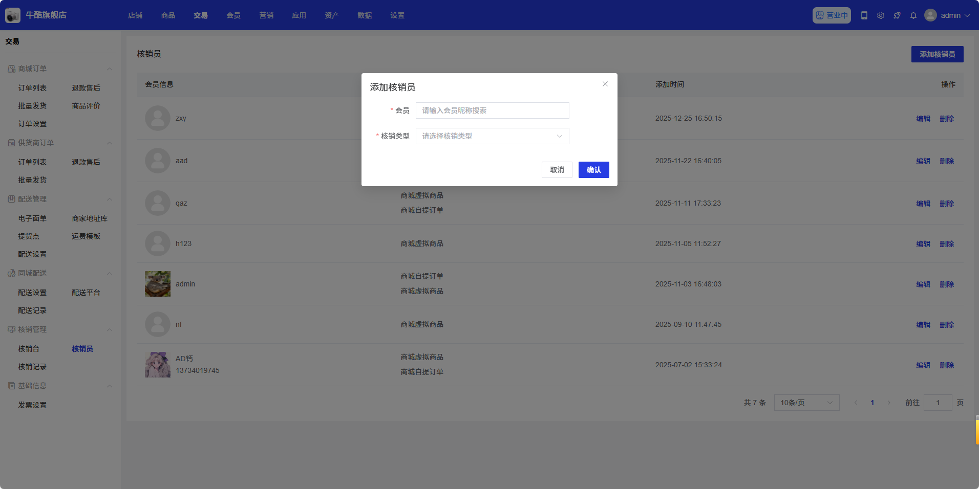
核销员

功能介绍

核销员管理用于配置与管理拥有核销权限的会员账号,可指定不同核销员可处理的核销类型,实现权限精细化管控。

操作说明

  • 核销员列表:展示已添加的核销员信息,包括会员昵称、可核销类型、添加时间等。

支持对现有核销员进行「编辑」(修改可核销类型)和「删除」(回收核销权限)操作。

  • 核销员添加:点击「添加核销员」按钮,弹出配置窗口。

会员:输入会员昵称搜索并选择目标会员账号。

核销类型:选择该核销员可处理的核销类型,可选「商城自提订单」「商城虚拟商品」,可多选。

点击「确认」完成添加,该会员将获得对应核销权限。